MCP Hub
Back to servers

excalimaid

Validation Failed

Convert Mermaid diagrams to Excalidraw and open in browser. Includes MCP server for AI assistants.

Stars
2
Updated
Feb 24, 2026
Validated
Feb 27, 2026

Validation Error:

Timeout after 45s

Quick Install

npx -y excalimaid

Excalimaid

npm version

Converts Mermaid diagrams into Excalidraw diagrams, serves them locally, and opens the result in your browser. Includes an MCP server for AI assistants. All processing is done locally, no data is sent to external servers.

Installation

npm install -g excalimaid

Usage

CLI

Open a Mermaid diagram in Excalidraw:

excalimaid 'graph TD
A-->B'

Or pipe via stdin:

cat diagram.mmd | excalimaid

Tip

Add to your ~/.zshrc or ~/.bashrc to open whatever Mermaid diagram is in your clipboard:

alias mmd='pbpaste | excalimaid'

Then just copy a Mermaid diagram and run mmd.

MCP Server

Excalimaid provides an MCP server for AI assistants:

excalimaid mcp

Tool: open-diagram

Opens a Mermaid diagram in Excalidraw. Supports Flowchart, Sequence, and Class diagrams.

{
  "name": "open-diagram",
  "arguments": {
    "mermaid": "graph TD\nA-->B"
  }
}

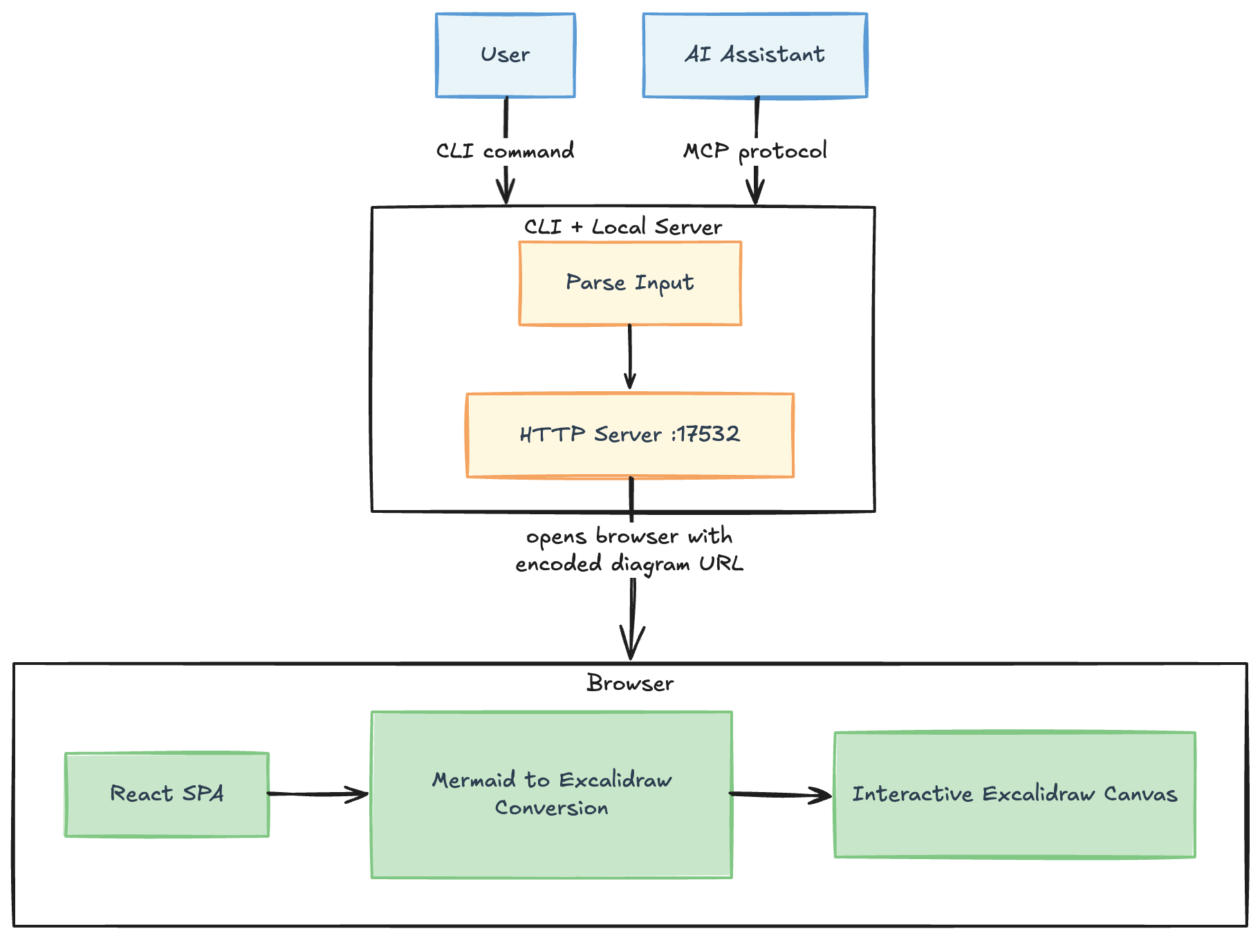
Starts a local HTTP server on the default port 17532 (configurable via EXCALIMAID_PORT), opens your browser, and returns the URL.

The server auto-shuts down after 5 minutes of inactivity.

MCP Setup

Configure excalimaid in your MCP client:

OpenCode (opencode.json):

{
  "$schema": "https://opencode.ai/config.json",
  "mcp": {
    "excalimaid": {
      "type": "local",
      "command": ["npx", "-y", "excalimaid@latest", "mcp"],
      "enabled": true
    }
  }
}

Claude or Cursor

{
  "mcpServers": {
    "excalimaid": {
      "command": "npx",
      "args": ["-y", "excalimaid@latest", "mcp"]
    }
  }
}

Once configured, the open-diagram tool will be available to your AI assistant.

Configuration

VariableDescriptionDefault
EXCALIMAID_PORTPort for the local HTTP server17532
EXCALIMAID_IDLE_TIMEOUTIdle timeout in minutes before the server shuts down5

Example:

EXCALIMAID_PORT=8080 excalimaid 'graph TD
A-->B'

How it works

How it works Made with the tool itself, obviously

  1. The script base64-encodes the Mermaid syntax and passes it as a ?mermaid= query parameter
  2. It serves the dist/ directory via a minimal HTTP server on the default port 17532
  3. The React app decodes the parameter and converts it to Excalidraw elements using @excalidraw/mermaid-to-excalidraw
  4. The result is rendered in a full-screen Excalidraw canvas

Development

Clone and setup for local development:

git clone https://github.com/mklinovsky/excalimaid.git
cd excalimaid
pnpm install
pnpm run build

Link globally to use the local version:

pnpm link --global

Now you can run excalimaid from anywhere using your local build.

Reviews

No reviews yet

Sign in to write a review