Project Report: AI-Powered Internship Scout & European City Quality of Life MCP Server
1. Executive Summary
This project automates the search for an international internship by cross-referencing real-time job availability with official quality-of-life (QoL) metrics. By bridging the gap between employment opportunities and living standards, the system allows users to find roles in cities that align with their personal values.
2. System Architecture
The system utilizes a containerized architecture managed via Docker, ensuring a consistent environment for the Model MCP server and the n8n automation engine.
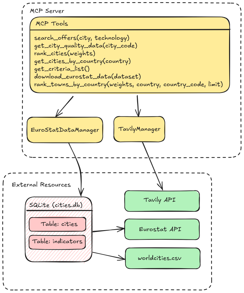
- MCP Server: A custom Python application built with
FastAPI(exposed viaFastMCP) that serves as the - n8n: Orchestrates the logic flow, LLM prompting, and final delivery.
- External APIs:
- Eurostat: Official European statistical data for city-level indicators (https://ec.europa.eu/eurostat/web/cities/database).
- Tavily API: An AI-optimized search engine used to scrape real-time internship listings.
- SimpleMaps: Provides the geographic backbone (lat/long and population) for city data (https://simplemaps.com/data/world-cities).
3. MCP Server Logic & Data Management

3.1 Eurostat Data Manager
The EurostatDataManager class is responsible for the lifecycle of city data, from ingestion to ranking.
Ranking Methodology
The system calculates a weighted normalized score for each city. Two critical logic layers ensure the ranking is accurate:
-
Polarity Correction: To ensure a high score always represents "better" quality, the system identifies "negative" indicators (e.g., crime, pollution, or long commute times). For these, the normalized value is inverted.
-
Normalization: Values are scaled according to their unit types (percentages, minutes, or currency) to allow for a fair comparison between disparate metrics like "Average Rent" and "Air Quality."
-
Fallback Logic: Recognizing that data for smaller municipalities can be sparse, the server implements a recursive fallback. If no statistical indicators are available for a requested city, it defaults to a population-based ranking to ensure the user still receives valid geographic suggestions.
3.2 Tavily API Manager
The TavilyManager serves as the bridge to the live web. Unlike standard search engines, Tavily is optimized for LLM context, returning clean, high-relevance content.
4. Workflow Implementation
The n8n workflow follows an 8-stage pipeline to transform a user's vague preferences into a structured report:
-
User Input Capture: Collects target technologies, countries of interest, and QoL preferences.
-
Schema Alignment: Retrieves valid Eurostat criteria via
get_criteria_list(). -
LLM Mapping: Translates natural language (e.g., "I hate traffic") into database-friendly codes.
-
Multi-City Ranking: Identifies the top 2 cities per country that match the weighted criteria.
-
Targeted Web Scraping: Calls
search_offers()for each identified city. -
Information Extraction: An LLM parses raw HTML/text into a structured schema:
Company,Position,Skills,Summary,Location, andURL. -
Data Consolidation: Aggregates the top 10 offers into a CSV and a Discord-ready summary.
-
Final Delivery: Disseminates the findings via Discord webhook.

5. Setup and Installation
To get this project up and running, follow these steps:
Prerequisites
-
Python 3.12
-
Docker & Docker Composedeployment.
-
uv
5.1. Clone the Repository
First, clone the project repository to your local machine:
git clone git@github.com:c-r-lewis/n8n-international-internship-scout.git
5.2. Environment Configuration
Create a .env file in the root of the project directory. This file will hold your environment variables, including API keys.
TAVILY_API_KEY="your_tavily_api_key_here"
POSTGRES_PASSWORD="your_n8n_postgres_password_here"
Note: Obtain your Tavily API key from the Tavily website.
5.3. Install Dependencies
Using uv, install the project dependencies:
uv sync
5.4. Prepare Data
The application relies on Eurostat data and a world cities dataset.
-
Eurostat Data: The
eurostat_data_manager.pyscript is responsible for populating theeurostat_data/cities.dbSQLite database. To ingest the data, you can usemcp inspectorand call thedownload_eurostat_datafunction. -
World Cities Data: Ensure
ressources/worldcities.csvis present. This file provides base geographical information for cities.
6. Running the Application
You can run the application using Docker Compose for a containerized setup or directly using uvicorn for local development.
6.1. With Docker Compose (Recommended)
This method ensures all services run in isolated containers.
docker compose up --build
The application should then be accessible at http://localhost:8000 (or the port defined in your docker-compose.yml).
6.2. Locally (for Development)
Ensure you have activated your Python virtual environment (if using one) and installed dependencies (uv sync).
uvicorn app:app --reload --host 0.0.0.0 --port 8000
The --reload flag enables auto-reloading on code changes, which is useful for development. The application will be available at http://localhost:8000.
6.3. Setting credentials for n8n workflow
To be able to run the n8n workflow in the n8n interface you will have to set a Mistral cloud API secret and a Discord Webhook secret.
7. Example Results
For a search conducted in the United Kingdom and Switzerland targeting "Computer Science" with a focus on low crime and good transport, the system successfully identified key roles in cities like Basel and Southampton, providing a direct excel export and an automated Discord notification for immediate review.
8. Challenges & Solutions
-
Multi-dimensional Data Parsing: Eurostat’s JSON-STAT format is difficult to flatten. The solution involved developing a custom
_index_to_coordsmapper to navigate the nested dimension sizes and IDs programmatically. -
Payload Management: Discord’s 2000-character limit posed a risk for the final summary. I implemented a "round-robin" selection logic in the final Code node to ensure the summary included a representative sample from all top towns without exceeding the character cap.